迅雷云盘 / X / 浏览器
迅雷云盘 / X / 浏览器
提示
迅雷 前两个是服务国内用户
小白请直接使用 迅雷不要使用 迅雷专家版
迅雷专家版主要提供更自由的设置,实现更多登录方式
迅雷 X 服务海外用户,截止文档发布时只有 安卓版其它版本暂未发布
- 迅雷 X 目前未开启会员的速度也符合使用情况,后期更改暂时未知
- 使用APP可能需要 Proxy,挂载在AList不需要
迅雷浏览器:目前仅支持手机端(Android、iOS)
- https://x.xunlei.com/
- 如果在AList登录后会将手机端踢下线,反之如果先在AList登录再登录手机,会将AList踢下线但是没有提示
用户名
即用于登陆的手机号,邮箱,用户名(有概率无法登录,需要尝试)
- 在获取验证码之前填写手机号先不要携带
+86区号 - 获取验证码后填写需要携带
+86区号,例如 +8613722223333 这样填写
密码
即用于登陆的密码
CaptchaToken
在登录或上传是可能出现 need verify: {url},请访问错误中的链接完成验证得到 CaptchaToken(验证码)

填写好挂载目录 ID 账号 密码后保存,右上角会出现一大坨(没法复制),
我们回到添加账号这里来复制 从 Https 开始复制到结束到一个新窗口进行获取验证码参数(CaptchaToken)
看下图添加

默认使用的下载方式
提示
迅雷如果需要下载必须指定 UserAgent(同下 DownUserAgent)
或使用本程序中的代理功能进行中转。
登录类型
选择
用户名时填用户名和密码- 用户名需要携带
+86区号,例如 +8613722223333 这样填写
- 用户名需要携带
选择
刷新令牌时只需填写刷新令牌
签名类型
选择 算法 时需填写 算法(比较难获取,需要逆向)
选择 验证码签名 时只需填写 验证码签名 和 时间戳
//签名算法
str = ClientID + ClientVersion + PackageName + DeviceID + Timestamp
for (Algorithm in Algorithms) {
str = md5(str + Algorithm)
}
CaptchaSign = "1." + str登录类型(Login type) 和 签名类型(Sign type) 推荐选择选项

设备ID
通过 MD5 计算的值,用于判断登录的设备
客户端ID, 客户端秘钥, 客户端版本, 包名
与签名有关,根据实际情况填写
用户代理
API 请求使用的 UserAgent,设置错误可能无法访问或限速
下载用户代理
下载时用到的 User Agent,如果设置错误会无法下载(开启代理会使用) 固定参数:
Mozilla/5.0 (Windows NT 10.0; Win64; x64) AppleWebKit/537.36 (KHTML, like Gecko) Chrome/67.0.3396.99 Safari/537.36
关键数据获取流程
通过网络分析工具(抓包工具)获取迅雷请求数据
打开迅雷并登录账号(下图使用的是 PC 客户端来操作的,Web 端也可以)
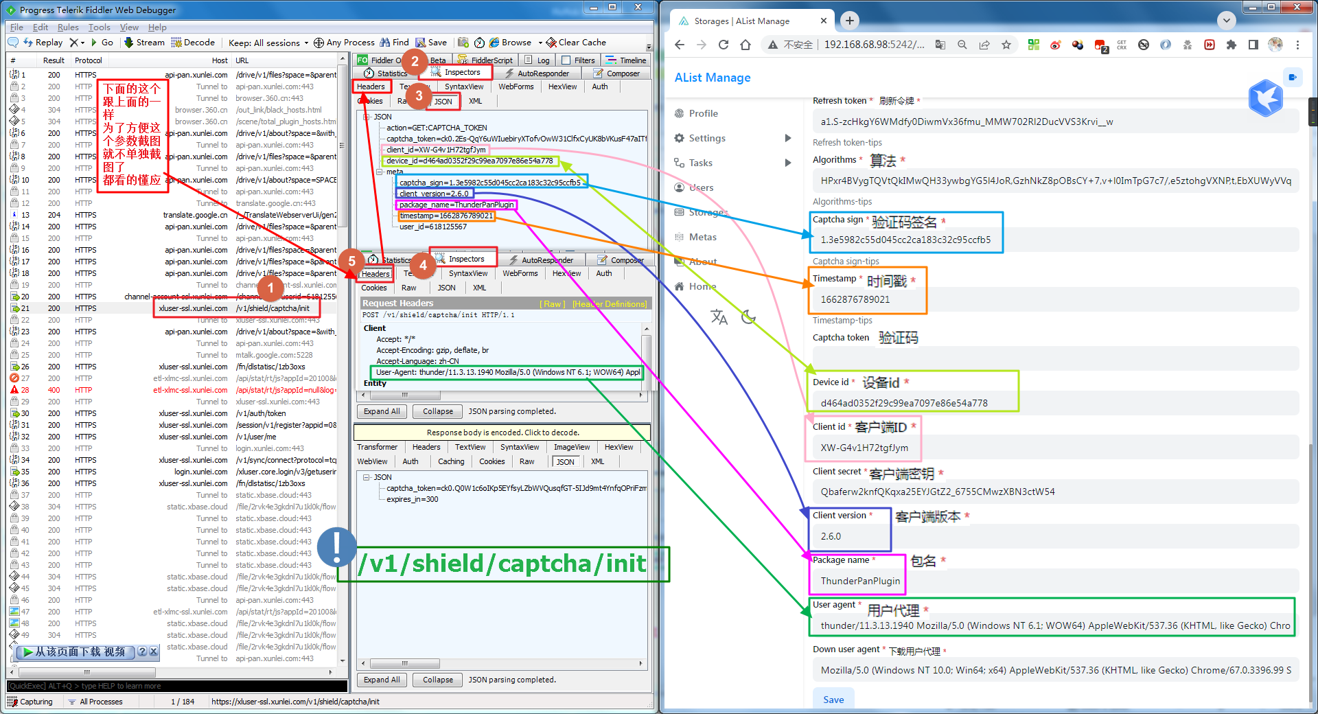
请求 https://xluser-ssl.xunlei.com/v1/shield/captcha/init 中包含
CaptchaSign、Timestamp、DeviceID、ClientID、ClientVersion、PackageName、User-Agent
注:获取好两张图信息后再慢慢的从抓到的两条数据内挑选数据填进去
登录迅雷 打开抓包工具后,这时候可能,不能立马获取到 v1/shield/captcha/init 的信息,
迅雷 PC 客户端 和抓包工具不要关闭,等待即可,5 分钟左右 就会自动刷新
就会看到如下图的参数 照着获取填写即可(看不清的话可以右键复制图片链接到浏览器新开个窗口打开)
看到 v1/shield/captcha/init 抓取到后 请立刻马上不要耽误一秒钟 把迅雷在右下角任务栏的迅雷右键点击退出,彻底退出 然后重新打开 获取到图二

重启迅雷会刷新 token
请求 https://xluser-ssl.xunlei.com/v1/auth/token 中包含 RefreshToken(请使用返回的值)、ClientSecret(web 端不存在)

图一包含 7 条 参数 | 图一包含 2 条 参数 | 一条固定参数(Down UserAgent) ,十条参数 和 3 个选项 以及一个挂载路径,写好保存即可,保存前记得检查喔~~
使用视频URL
迅雷专家版 完整的参数填演示图

默认使用的下载方式
警告
目前官方对于频繁调用接口行为会进行封号处理,请谨慎使用,后果自负。
用户名、密码
即用于登陆的邮箱和密码
验证码
会自动填充,不用自己填写
根文件夹ID
默认为空展示全部目录,如果想用子文件夹做根目录请抓包获取
- 抓包请求中的
https://api-pan.xunleix.com/drive/v1/files?parent_id=&page_token=&filters=,可以得到下面参数文件夹ID(id)文件夹名称(name)父文件夹ID(parent_id)
- 根目录下获取的
文件夹ID(Folder id)(例如:我接收的文件、我的云盘、高速云下载),这个会随着账号不同而变动,没有通用的值,自己抓包获取

使用视频URL
默认使用的下载方式
警告
目前官方对于频繁调用接口行为会进行封号处理,请谨慎使用,后果自负。
用户名、密码
即用于登陆的邮箱和密码
验证码
会自动填充,不用自己填写
根文件夹ID
默认为空展示全部目录,如果想用子文件夹做根目录请抓包获取
- 抓包请求中的
https://api-pan.xunleix.com/drive/v1/files?parent_id=&page_token=&filters=,可以得到下面参数文件夹ID(id)文件夹名称(name)父文件夹ID(parent_id)
- 根目录下获取的
文件夹ID(Folder id)(例如:我接收的文件、我的云盘、高速云下载),这个会随着账号不同而变动,没有固定一样的值,自己抓包获取

登录类型
用户:选择用户时填用户名和密码刷新令牌:选择刷新令牌时只需填写刷新令牌
签名类型
算法:选择算法(Algorithms)时需填写算法(Algorithms)验证码签名:选择验证码签名(Captcha sign)时只需填写验证码签名(Captcha sign)和时间戳(Timestamp)
部分参数抓包说明
验证码:无需填写设备id:通过 MD5 计算的值,用于判断登录的设备客户端ID,客户端密钥,客户端版本,包名:与签名有关,根据实际情况填写
用户代理:API 请求使用的用户代理,设置错误可能无法访问或限速下载用户代理:下载时用到的用户代理,如果设置错误会无法下载(开启代理会使用)用户代理和下载用户代理可以自己填写,如果不知道如何填写可以留空会自动填充
抓包请求中的https://xluser-ssl.xunleix.com/v1/shield/captcha/init,可以得到下面参数6个
客户端ID(Client id)、设备id(Device id)、验证码签名(Captcha sign)包名(Package name)、客户端版本(Client version)、时间戳(Timestamp)

抓包请求中的https://xluser-ssl.xunleix.com/v1/auth/signin,可以得到下面的参数2个
客户端ID(Client id)、客户端密钥(Client secret)

使用视频URL
默认使用的下载方式
用户名、密码
即用于登陆的手机号,邮箱,用户名,以及密码
- 填写手机号要携带
+86区号,例如+8613822334455
验证码
会自动填充,不用自己填写
根文件夹ID
默认为空展示全部目录,如果想用子文件夹做根目录请抓包获取
- 抓包请求中的
https://x-api-pan.xunlei.com/drive/v1/files?parent_id&page_token&space=,可以得到下面参数文件夹ID(id)文件夹名称(name)父文件夹ID(parent_id)
- 根目录下获取的
文件夹ID(Folder id)(例如:来自分享、超级保险箱),这个会随着账号不同而变动,没有固定一样的值,自己抓包获取

保险箱密码
迅雷浏览器云盘的保险箱密码
- 超级保险箱內文件只能直接删除 无法删除到回收站,所以下方删除方式与此配置无关
删除方式
回收站:在AList删除后移除到回收站,如果有误删可以通过迅雷云盘恢复
删除:直接删除不可以恢复找回
使用视频URL
- 开启
视频视频URL可能会遇到部分类型的文件无法正常访问 - https://github.com/alist-org/alist/pull/6464#issuecomment-2124306443
默认使用的下载方式
用户名、密码
即用于登陆的手机号,邮箱,用户名,以及密码
- 填写手机号要携带
+86区号,例如+8613822334455
验证码
会自动填充,不用自己填写
根文件夹ID
默认为空展示全部目录,如果想用子文件夹做根目录请抓包获取
- 抓包请求中的
https://x-api-pan.xunlei.com/drive/v1/files?parent_id&page_token&space=,可以得到下面参数文件夹ID(id)文件夹名称(name)父文件夹ID(parent_id)
- 根目录下获取的
文件夹ID(Folder id)(例如:来自分享、超级保险箱),这个会随着账号不同而变动,没有固定一样的值,自己抓包获取

保险箱密码
迅雷浏览器云盘的保险箱密码
- 超级保险箱內文件只能直接删除 无法删除到回收站,所以下方删除方式与此配置无关
删除方式
回收站:在AList删除后移除到回收站,如果有误删可以通过迅雷云盘恢复
删除:直接删除不可以恢复找回
登录类型
用户:选择用户时填用户名和密码刷新令牌:选择刷新令牌时只需填写刷新令牌
签名类型
算法:选择算法(Algorithms)时需填写算法(Algorithms)验证码签名:选择验证码签名(Captcha sign)时只需填写验证码签名(Captcha sign)和时间戳(Timestamp)
部分参数抓包说明
验证码:无需填写设备id:通过 MD5 计算的值,用于判断登录的设备客户端ID,客户端密钥,客户端版本,包名:与签名有关,根据实际情况填写
用户代理:API 请求使用的用户代理,设置错误可能无法访问或限速下载用户代理:下载时用到的用户代理,如果设置错误会无法下载(开启代理会使用)用户代理和下载用户代理可以自己填写,如果不知道如何填写可以留空会自动填充
抓包请求中的https://xluser-ssl.xunlei.com/v1/shield/captcha/init,可以得到下面参数6个
客户端ID(Client id)、设备id(Device id)、验证码签名(Captcha sign)包名(Package name)、客户端版本(Client version)、时间戳(Timestamp)
抓包请求中的https://xluser-ssl.xunlei.com/v1/auth/signin/token,可以得到下面的参数3个
客户端ID(Client id)、客户端密钥(Client secret)、刷新令牌(Refresh token)

使用视频URL
- 开启
视频视频URL可能会遇到部分类型的文件无法正常访问 - https://github.com/alist-org/alist/pull/6464#issuecomment-2124306443